招聘是企业获取人才的重要环节,一个规范、高效的招聘过程能够帮助企业精准识别人才,降低招聘成本,提升组织效能,在招聘流程设计与优化的实践中,使用Visio等流程图工具可以直观呈现各个环节的职责、节点和逻辑,便于团队协作和流程落地,以下将结合Visio的功能特点,详细拆解招聘过程的核心步骤及Visio的应用场景。

招聘过程的核心步骤与Visio可视化应用
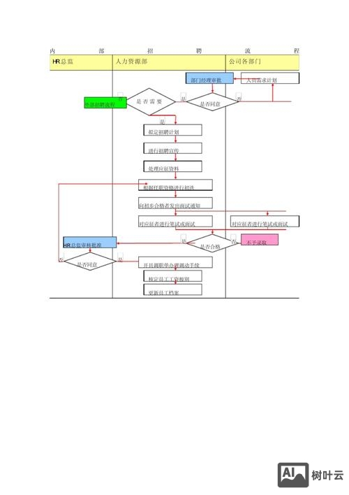
招聘过程通常分为需求确认、渠道选择、简历筛选、面试评估、背景调查、录用入职六大阶段,每个阶段涉及多个关键任务和参与角色,通过Visio绘制流程图,可以清晰展示任务流转顺序、责任分工及异常处理机制,具体如下:
需求确认阶段:明确招聘目标
需求确认是招聘的起点,核心是明确岗位需求、人员画像及招聘优先级,此阶段通常由用人部门负责人与HR共同完成,关键输出包括《岗位说明书》《招聘需求申请表》等。
在Visio中,可通过“基本流程图”形状库中的“开始/结束”符号(圆角矩形)表示流程起点,用“流程”符号(矩形)标注“提交招聘需求”“审核需求”“确认岗位画像”等任务,用“判定”符号(菱形)标注“需求是否合理”的判断节点,若用人部门提交的需求与编制或预算冲突,则触发“调整需求”的分支流程,最终通过“批准”符号(双侧矩形)确认需求生效,通过箭头连接各符号,并添加文本说明(如“用人部门签字”“HR总监审批”),可清晰呈现需求确认的审批路径和责任主体。
渠道选择阶段:制定招聘策略
根据岗位类型(如技术岗、职能岗、管理岗)和人才层级(应届生、社招、高管),需选择差异化的招聘渠道,常见渠道包括内部推荐、招聘网站(如猎聘、BOSS直聘)、猎头合作、校园招聘、社交媒体等。
Visio的“跨职能流程图”(泳道图)适合呈现此阶段的分工,可设置“用人部门”“HR”“渠道负责人”三条泳道,用“流程”符号标注“渠道评估”“渠道谈判”“渠道上线”等任务,例如HR负责评估渠道性价比,用人部门参与渠道效果确认,通过“数据”符号(圆柱形)可关联“渠道简历量”“简历转化率”等关键指标,便于后续渠道效果分析,对于多渠道并行的情况,可用“并行”符号(两条并行箭头)展示不同渠道的同步推进流程。
简历筛选阶段:初筛与复筛结合
简历筛选是识别候选人的关键环节,分为初筛(HR根据硬性条件筛选)和复筛(用人部门结合专业能力筛选),筛选标准需依据岗位说明书中的学历、经验、技能等核心要求,避免主观偏差。
在Visio中,可用“流程”符号标注“接收简历”“关键词匹配”“硬性条件筛选”等任务,用“判定”符号标注“是否符合初筛标准”,通过“是/否”分支连接“进入复筛”或“淘汰”结果,对于初筛后的简历库,可通过“数据库”符号(圆柱形)关联“简历管理系统”,标注“简历分类”“标签化处理”等操作,若涉及AI筛选工具,可添加“文档”符号(矩形)标注“筛选规则配置”,体现技术赋能的流程节点。

面试评估阶段:多维度考核
面试是评估候选人能力与岗位匹配度的核心环节,通常包括初面(HR面)、二面(业务部门面)、终面(高层面),部分岗位还需增加笔试、实操测评等环节。
Visio的“详细流程图”可细化面试流程的分支逻辑,用“流程”符号标注“发送面试邀请”“候选人确认”“面试准备”“面试实施”“评分汇总”等任务,用“判定”符号标注“是否通过初面”,分支至“二面安排”或“淘汰”,对于不同面试类型,可用“标注”符号(圆形)区分“结构化面试”“无领导小组讨论”等形式,通过“数据”符号关联“面试评估表”,标注“能力维度评分”“综合排名”等输出,确保评估结果的客观性,若候选人因故无法到场,可增加“视频面试”的替代流程分支。
背景调查阶段:核实候选人信息
背景调查(背调)是对候选人履历、工作表现、离职原因等信息的核实,尤其针对核心岗位或管理层候选人,需确保信息真实可靠。
Visio中可用“流程”符号标注“确定背调范围”“选择背调方式”(如第三方背调、电话核实、同事访谈)、“收集背调资料”“分析背调结果”等任务,用“判定”符号标注“背调是否通过”,分支至“录用推进”或“淘汰”,对于背调中发现的问题,可添加“文档”符号标注《背调异常报告》,并触发“用人部门复核”的子流程,体现风险控制逻辑。
录用入职阶段:闭环管理
录用入职是招聘的收尾阶段,包括发放录用通知、入职准备、试用期跟踪等环节,旨在确保候选人顺利融入团队。
Visio的“跨职能流程图”适合呈现多角色协作,可设置“HR”“用人部门”“候选人”三条泳道,用“流程”符号标注“发放录用Offer”“候选人确认”“入职准备”(如工位安排、设备采购)、“入职办理”“试用期跟踪”等任务,用“判定”符号标注“试用期是否通过”,分支至“转正”或“终止试用”,通过“文档”符号关联《入职登记表》《试用期评估表》,并添加“反馈”符号(五边形)标注“招聘效果复盘”,形成流程闭环。
招聘流程优化中的Visio应用技巧
通过Visio绘制招聘流程图后,可结合实际运行情况进行优化,通过“形状”中的“注释”符号标注流程瓶颈(如“简历筛选耗时过长”),用“连接线”中的“动态连接线”调整流程节点顺序,或添加“超链接”关联《招聘管理制度》《面试话术模板》等支持性文件,提升流程图的实用性,Visio支持将流程图导出为PDF、图片等格式,便于嵌入招聘手册或共享给团队成员,确保流程执行的一致性。

相关问答FAQs
Q1:使用Visio绘制招聘流程图时,如何确保流程图的逻辑清晰且易于理解?
A1:明确流程的核心目标(如“高效招聘匹配人才”),拆解关键步骤并确定先后顺序;选择合适的Visio模板(如基本流程图、跨职能流程图),用不同形状区分任务类型(矩形表流程、菱形表判断、圆角矩形表起点/终点);通过泳道划分明确责任分工,避免角色混淆;添加简洁的文本说明和箭头指向,减少冗余信息,必要时用颜色标注关键路径或风险节点,确保读者快速理解流程逻辑。
Q2:招聘流程中若出现突发情况(如候选人临时拒绝Offer),如何用Visio展示应急处理流程?
A2:可在主流程图中添加“异常处理”分支,在“发放录用Offer”节点后,增加“判定”符号标注“候选人是否接受”,若“拒绝”,则触发“应急流程”分支:用“流程”符号标注“分析拒绝原因”(如薪酬、岗位匹配度)、“启动备选候选人池”(从复筛通过名单中递补)、“重新沟通Offer”等任务,最终连接至“录用成功”或“重新启动招聘”节点,通过虚线框标注“异常处理”区域,并用不同颜色(如红色)区分,使应急流程一目了然,提升流程的容错性。
文章来源网络,作者:运维,如若转载,请注明出处:https://shuyeidc.com/wp/388760.html<
